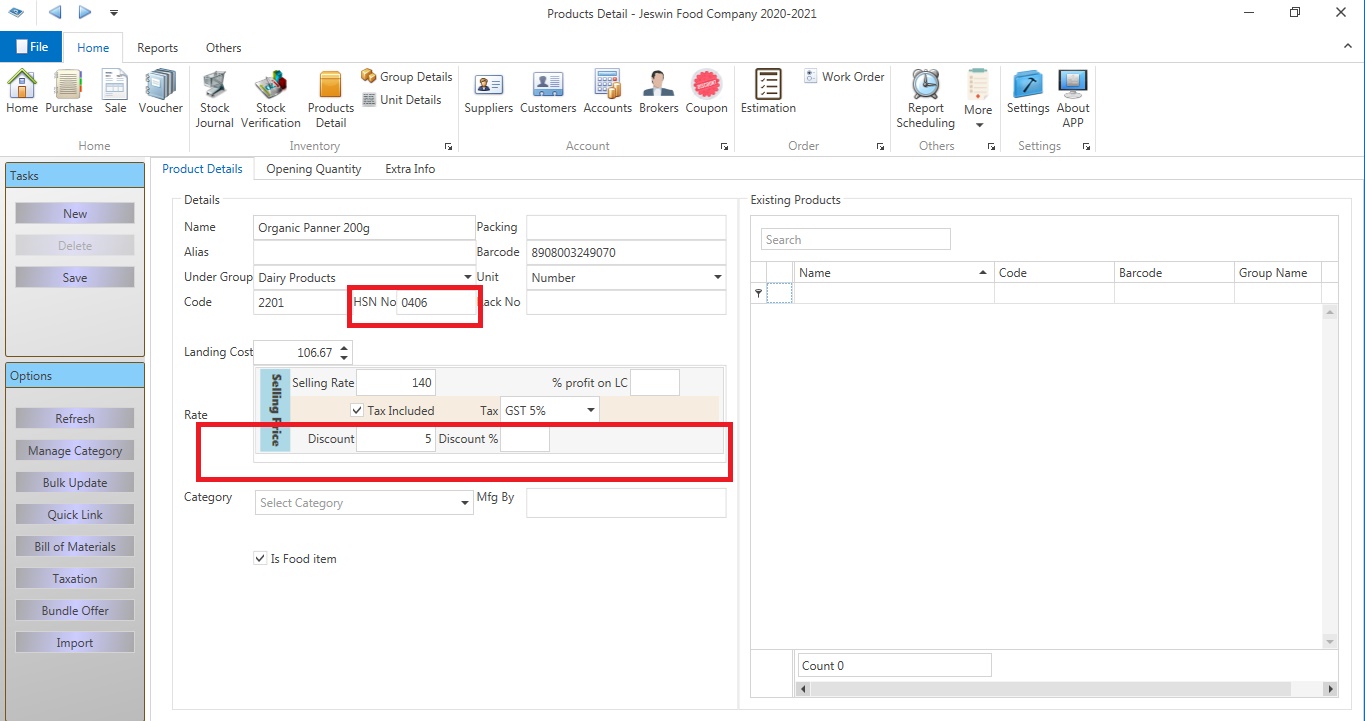
Discount field in Product Entry
Hello Aronium Team,
I would like to request you to add the feature of Discount Field in Product Entry modules, Price & Tax section of the software. Now, this option is available in Aronium POS in the Promotions & Actions module. It's quite complex. And also request you to add the feature of the HSN field in the Product Entry.
I attache one image for your kind reference regarding the above discussion.

Please sign in to leave a comment.
Comments
0 comments